generator  1.2
Public Attributes | List of all members
Robot::mCompositeBlock Struct Reference

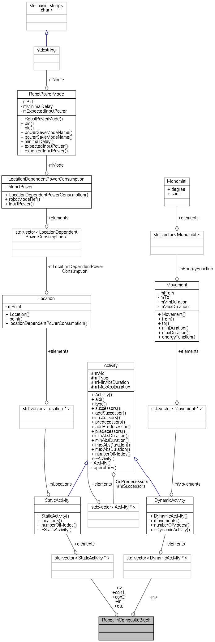
The structure containing the activities in a block. More...

+ Collaboration diagram for Robot::mCompositeBlock:

Public Attributes

std::vector< StaticActivity * > in
 
std::vector< StaticActivity * > w
 
std::vector< StaticActivity * > out
 
std::vector< DynamicActivity * > mv
 
std::vector< StaticActivity * > con1
 
std::vector< StaticActivity * > con2
 

Detailed Description

The structure containing the activities in a block.

It integrates activities with their interconnections into an easy-to-connect block, which can be e.g. cutting block, assembling block, welding block, etc. The structure contains the various types of activities: in ~ IN, w ~ INNER, out ~ OUT, mv ~ MOVEMENT, con1 ~ IN*, con2 ~ OUT*. Activities in con1 and con2 are inputs and outputs of the block respectively.

Definition at line 307 of file RoboticLine.h.


The documentation for this struct was generated from the following file: