generator  1.2
Public Member Functions | Private Member Functions | Private Attributes | List of all members
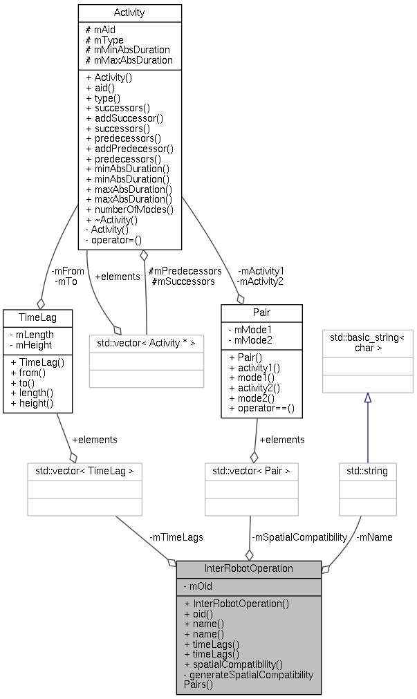
InterRobotOperation Class Reference

The inter-robot operation corresponding to the workpiece/weldment handling. More...

#include <RoboticLine.h>

+ Collaboration diagram for InterRobotOperation:

Public Member Functions

 InterRobotOperation (uint32_t oid, Activity *out, Activity *in, const ProjectParameters &par)
 It creates the inter-robot operation according the desired parameters stated in ProjectParameters data-structure. More...
 
uint32_t oid () const
 
std::string name () const
 
void name (const std::string &name)
 
std::vector< TimeLagtimeLags () const
 
void timeLags (const std::vector< TimeLag > &timeLags)
 
std::vector< PairspatialCompatibility () const
 

Private Member Functions

void generateSpatialCompatibilityPairs (Activity *a1, Activity *a2)
 It is an auxiliary method for the constructor that helps to generate the compatibility pairs. More...
 

Private Attributes

uint32_t mOid
 Integer identification of the inter-robot operation.
 
std::string mName
 The name of the inter-robot operation.
 
std::vector< TimeLagmTimeLags
 Time lags ensuring the correct time synchronization between robots.
 
std::vector< PairmSpatialCompatibility
 Spatial compatibility pairs, i.e. a handover takes place at the right location for both involved robots.
 

Detailed Description

The inter-robot operation corresponding to the workpiece/weldment handling.

The class corresponds to the inter-robot operation, e.g. a workpiece/weldment passing. It incorporates time lags and spatial compatibility pairs that are necessary for the correct synchronisation between robots.

Note
Thanks to the time lags and compatibility pairs it is possible to model even more complex operations than there are currently modelled.

Definition at line 512 of file RoboticLine.h.

Constructor & Destructor Documentation

InterRobotOperation::InterRobotOperation ( uint32_t  oid,
Activity out,
Activity in,
const ProjectParameters par 
)

It creates the inter-robot operation according the desired parameters stated in ProjectParameters data-structure.

Parameters
oidInteger identification of the operation.
outThe activity corresponds to the putting a weldment/workpiece on the bench or handing it over to another robot.
inThe activity corresponds to the getting a workpiece/weldment from the bench or another robot.
parParameters used for the generation of the inter-robot operation.

Definition at line 339 of file RoboticLine.cpp.

Member Function Documentation

void InterRobotOperation::generateSpatialCompatibilityPairs ( Activity a1,
Activity a2 
)
private

It is an auxiliary method for the constructor that helps to generate the compatibility pairs.

Parameters
a1,a2Two activities between which the spatial compatibility must be met.

Definition at line 368 of file RoboticLine.cpp.


The documentation for this class was generated from the following files: